About
Hi! I am a final year Alibaba Ph.D. candidate, jointly advised by Prof. Soujanya Poria from Singapore University of Technology and Design, and Dr. Lidong Bing from Alibaba DAMO Academy. My goal is to build artificially intelligent systems that can process and reason over diverse sources and modalities of information in order to aid humans in practical tasks. Concretely, I’m excited to work on applications involving large language models, reasoning, multimodality, retrieval-augmented generation, or information extraction. My research works in these areas currently have more than 900 citations on Google Scholar.
Selected Publications

Reasoning Paths Optimization: Learning to Reason and Explore From Diverse Paths
Yew Ken Chia*, Guizhen Chen*, Weiwen Xu, Luu Anh Tuan, Soujanya Poria, Lidong Bing
EMNLP 2024

PuzzleVQA: Diagnosing Multimodal Reasoning Challenges of Language Models with Abstract Visual Patterns
Yew Ken Chia, Vernon Toh Yan Han, Deepanway Ghosal, Lidong Bing, Soujanya Poria
ACL 2024

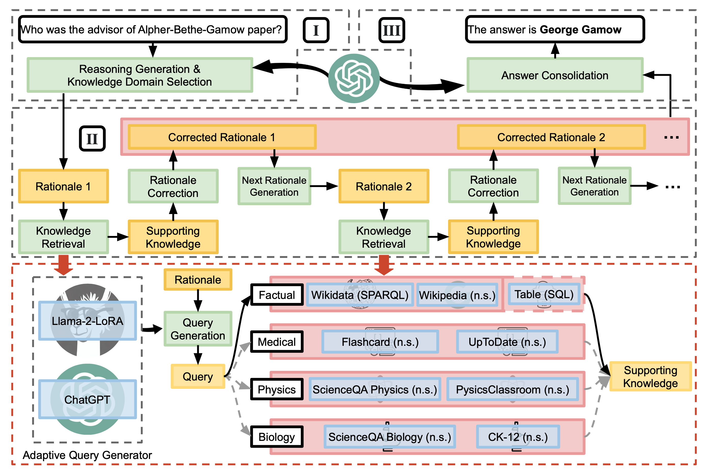
Chain-of-Knowledge: Grounding Large Language Models via Dynamic Knowledge Adapting over Heterogeneous Sources
Xingxuan Li*, Ruochen Zhao*, Yew Ken Chia*, Bosheng Ding, Shafiq Joty and Soujanya Poria, Lidong Bing
ICLR 2023

A Dataset for Hyper-Relational Extraction and a Cube-Filling Approach
Yew Ken Chia, Lidong Bing, Sharifah Mahani Aljunied, Luo Si, Soujanya Poria
EMNLP 2022

RelationPrompt: Leveraging Prompts to Generate Synthetic Data for Zero-Shot Relation Triplet Extraction
Yew Ken Chia, Lidong Bing, Soujanya Poria, Luo Si
ACL 2022

Learning Span-Level Interactions for Aspect Sentiment Triplet Extraction
Lu Xu*, Yew Ken Chia*, Lidong Bing
ACL 2021
*Denotes equal contribution
